LabSolutions Balance
Workstation Software
Integrate Analysis Data Acquired from Balances to Analytical Network Data System Compliant with ER/ES Regulations
In recent years, data tampering has caused a decline in the reliability of measurement data. To ensure the reliability of measurement data, or in other words data integrity, it is important to retain not only numeric measurement results, but also other measurement information, such as information about who measured the data, when, using which instruments, and under what conditions. Information about the operations involved is also important, including information about transcribing measurement values. Such information about measurement s is referred to as metadata, such that measurement results are considered reliable (with data integrity ensured) only if they include corresponding metadata.
The same applies to data measured using an analytical balance. LabSolutions Balance is software designed for customers that need to ensure the integrity of analytical balance data in the same manner as for LC and GC data.
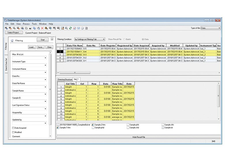
LabSolutions Balance Functionality
- LabSolutions Balance eliminates the need to enter weighing data manually and the risk of transcription errors. All weighing data is saved in a safe database.
- A spreadsheet report of tamper-proof weighing data and analytical data is automatically created.
- Spreadsheet reports can also be customized to customer requirements, such as by combining weighing data with HPLC or other analytical results for system suitability tests, content uniformity tests, or elution tests.

Integrated Report Creation Function Combines Analysis Results from HPLC and Weighing Results from a Balance
Creation of Report Template
It enables creating the report by reading sample data and confirming the sample report at the same time.
Note: Multi-data report creation (optional) is necessary to use this function.

Weighing Process Flow Using LabSolutions Balance

Compliance with the Latest Data Integrity Requirements and Supplying Templates
- Weighing results are saved in a database together with associated information, such as sample ID, balance operator, weighing date/time, and serial number of the balance used. The sample information can then be used to search results.
- Settings can be configured to only permit users with proper access rights to create templates used for measuring.
System Operating Status Can be Determined Using the Log Browser
- The system status, such as the system usage status and analytical balance sensitivity calibration records*, can be easily viewed using the Log Browser.
- Functionality is included for searching user names, instrument names, or other information in log records, so that necessary information can be checked quickly.
- It also protects data from tampering or unintended overwriting/deleting. Furthermore, analytical balance calibration results* and LabSolutions Balance operation history events are saved together with corresponding reasons in the database as a log record.
*AP, AT, and AU series models only
Wireless Networking Capability and Tablet Computer Support Enable Convenient Operation in Confined Spaces
Tablet computer compatibility (with wireless networking*) is convenient for weighing rooms or other locations with limited space.
Weighing data can be transmitted or saved via the wireless network. Of course, it also supports desktop computers.
*A wireless router and serial device server are required for using wireless networking functionality.

Características
-
Eliminate manual entry and all the weighing data are saved automatically in a safe database without transcription mistakes.
-
Weighing results can be automatically saved in the database together with...
-
Reports can be created that combine analysis results from HPLC and weighing results from balance.